With a $1,000 budget we tested and compared the 10 most popular AEO tools. A side-by-side comparison of the most popular Answer Engine Optimization (AEO) platforms.
Executive Summary
There are dozens of AEO SaaS tools online. This comparison is high-level, designed for businesses starting out in Answer Engine Optimization (AEO) who do not want to attend an "AEO University" just to learn software.
The Goal: Find a tool that is fast, efficient, and cost-effective.
The Reality: What was surprising-and telling-is that most "AI" tools currently on the market are either:
- Hallucinating: Providing inaccurate data or bug-ridden interfaces.
- Legacy SEO Rebranded: Old SEO tools slapping an "AI" sticker on standard features.
- Read-Only: They tell you what is wrong but offer no automated way to fix it (no Schema injection, no llms.txt generation).
The Test: We allocated a $1,000 budget to purchase actual subscriptions to the top 10 platforms.
We didn't just read the landing pages; we ran live domains through them. Here is the honest review of the current AEO landscape.
1. SearchAtlas
- AEO Score: 4/10 (SEO score much higher)
- Best For: Advanced Technical SEO & Content Strategy (Human-led).
- Key Weakness: AI content is detectable; lacks specific LLM optimization (AEO) features.
- Cost: High ($99/mo base + $289/mo reporting = ~$388/mo).
Overview
Although this is an AEO comparison, it must be said that the SEO tools on SearchAtlas are excellent. Their "Domain Knowledge Network" (DKN) builds impressive topical maps and finds target keywords to improve traditional search visibility.
The AEO Reality
However, for Answer Engine Optimization, the platform struggles.
- Content Accuracy: The AI content generation (advertised as "Genius AI") produced blogs over 5,000 words long that were filled with fluff ("iconic", "-") and largely undetectable as human-written.
- Hallucinations: In our tests, the tool unexpectedly converted an entire page into Spanish without a prompt.
- Missing Integrations: It failed to accurately detect social channels (LinkedIn, YouTube) or business information via its own Auto-fill.
- No Reddit/Forum Strategy: Reddit is a primary source for LLMs (Google Gemini, ChatGPT), yet SearchAtlas has no Reddit tracker or optimization tool.
Key Issues Found:
- LLM Visibility: The "Visibility" tab provided broken links under citation sources.
- Implementation: It cannot scrape your website to verify if Schema.org markup is properly installed without a plugin.
- Sentiment Risk: The AI actually wrote negative things about our test brand in the generated blog posts-a critical failure for brand safety.



Conclusion
SearchAtlas is a powerful legacy SEO tool but lacks the ease of use and specific AEO features (Reddit tracking, llms.txt management, Answer optimization) required for the modern AI search landscape.
2. Ahrefs
- AEO Score: 2/10
- Best For: Backlink analysis & Traditional SEO.
- Key Weakness: Cannot crawl many modern sites; zero specific LLM features.
- Cost: $129 (Lite) – $449 (Advanced).
Overview
Ahrefs is a titan in the industry, but it is explicitly an SEO tool, not an AEO tool. It offers no freemium model and restricts access heavily on lower tiers.
The AEO Reality
- Crawling Failures: We tested valid domains (e.g., Turbli.com) which Ahrefs simply could not read or discover. If a tool cannot crawl your site, it cannot optimize it for AI.
- Feature Gap: There are no features for prompt tracking, LLM citation analysis, or chatbot visibility.
- Usability: It requires manual verification scripts and complex setups that are overkill for business owners who just want to know "Am I on ChatGPT?".


Conclusion
Ahrefs is built for the web of 2015, not the AI web of 2026. It is excellent for backlinks, but irrelevant for AEO.
3. Semrush
- AEO Score: 1/10
- Best For: Traditional keyword research.
- Key Weakness: "AI Visibility" is a paid add-on; data is often read-only; extremely expensive upsell model.
- Cost: $139 (Base) + $118 (AI Toolkit) + $289 (Trends) = $500+/mo.
Overview
Semrush has launched an "AI Visibility" toolkit, but our testing revealed it is largely a paywall engine. It is a read-only analytics tool-it tells you what is wrong but cannot fix it (no automated Schema injection or content publishing).
SEMRush does not publish blogs, or directly write to an API, or add Meta Descriptions automatically, or Inject Schema.
The Cost of Visibility
- The Pricing Trap: You pay ~$139 for the base subscription. When you try to use the "AI Competitor Research" or "AI Visibility" tools, you are blocked and asked to pay an additional $118/month.
- Clicking Costs Money: Almost every useful link (Traffic Analysis, Market Trends) triggers a popup asking for another $289/month.
Performance
- Data Accuracy: After paying for the add-on, the tool claimed our brand "isn't present on AI platforms" (despite us verifying presence on ChatGPT manually).
- Competitor Irrelevance: The automated competitor suggestions were not comparable in size or demographic to the test brand.





Conclusion
Semrush feels like a legacy platform trying to monetize the AI trend rather than solve the AEO problem. It is a "Read-Only" tool with a heavy price tag.
4. Peec AI
- AEO Score: 6/10
- Best For: Reporting & Visualization.
- Key Feature: Offers an Actions module for taking action on findings.
- Cost: Plans start at 95 EUR for 50 prompts (peec.ai/pricing).
Overview
Peec AI is a beautiful reporting dashboard. It offers great visuals and a clean UI, with an Actions module for taking action on findings.
The AEO Reality
- Actions Module: Peec AI offers an Actions module for taking action on findings. The platform focuses on tracking and visualization, with actions as an add-on rather than automated implementation (e.g., no server-side Schema injection or llms.txt generation).
- Competitor Tracking: It does track competitors and prompts decently well, but simply knowing you are losing isn't enough—you need the tools to win.



Conclusion
Peec AI offers strong visualization and tracking, with an Actions module for taking steps on findings. Plans start at 95 EUR for 50 prompts, making it more accessible than previously reported. It remains primarily a monitoring and reporting tool, with actions as an add-on, rather than a full automated AEO implementation platform like EZY.ai.
5. AEO Checker
- AEO Score: 6/10
- Best For: Affordable, high-level reporting.
- Key Weakness: Read-only (no implementation tools).
- Cost: $9 – $55/mo.
Overview
AEO Checker is the most "honest" of the reporting tools. For a low price point ($55/mo), it gives a clean, informative dashboard that checks your status on Grok, DeepSeek, and OpenAI.
The Pros
- Actionable Advice: Unlike others, it gives specific advice like "Increase presence on X (for Grok)" or "Improve Baidu ranking (for DeepSeek)".
- Sources Analysis: It correctly identifies high-authority citations.
The Cons
- No Automation: Like Peec, it doesn't do the work. It tells you "Schema is missing," but it won't write the JSON-LD code for you.
- False Negatives: It reported "0 Reddit Presence" for a brand that definitely had Reddit activity.



Conclusion
A solid, affordable diagnostic tool. If you have a developer team to implement the fixes, this is a good monitoring solution.
6. SnowSEO
- AEO Score: 7/10
- Best For: Content Creation & Traditional SEO Audits.
- Key Weakness: Multi-domain management is buggy; lacks "fix it" automation for technical AEO.
- Cost: Pricing varies (Freemium model).
Overview
SnowSEO is a surprisingly robust tool that launched on Product Hunt with high praise. It bridges the gap between content creation and SEO analysis.
The AEO Reality
- Content Engine: The article creation wizard is powerful, allowing for tone adjustments and keyword integration. However, the output still leans heavily on "AI-sounding" prose.
- Accurate Data: Unlike Semrush, SnowSEO correctly identified competitors and tracked keywords accurately.
- The "Fix" Gap: While the site audit accurately flags issues (e.g., "Missing Canonical Tags"), it does not offer a button to fix them. You still need a developer.



Conclusion
A strong contender for content-heavy teams, but it struggles with the technical "infrastructure" side of AEO (Schema/Vector optimization).
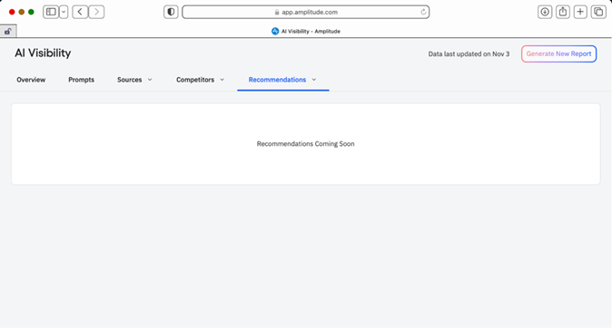
7. Amplitude
- AEO Score: 0/10 (Irrelevant).
- Best For: Product Analytics (User behavior).
- Key Weakness: Their "AI Visibility" report appears to be a marketing gimmick or beta feature that produces irrelevant data.
Overview
Amplitude is a "world-class" product analytics platform. They recently launched an "AI Visibility" report, but our test found it completely unusable for AEO.
The Failure
- Irrelevance: We input a Mezcal (Alcohol) brand, and Amplitude returned results for Lingerie and Fast Fashion.
- Broken Data: The report took minutes to load and provided zero actionable recommendations ("Recommendations Coming Soon").



Conclusion
Amplitude should stick to product analytics. This tool is not ready for market.
8. AirOps
- AEO Score: N/A
- Best For: Internal Content Operations / Workflows.
- Key Weakness: Not an AEO tool.
Overview
AirOps markets itself with bold claims ("Guarantee #1 on Google"), but in practice, it is a content workflow tool, not a search optimization platform.
- Mobile Fail: The dashboard does not work on mobile devices.
- Competitor Hallucination: The competitor analysis tool suggested rivals that were completely unrelated to the seed domain.


Conclusion
AirOps is not an AEO tool and should not be considered for Answer Engine Optimization.
9. Azoma
- AEO Score: 1/10
- Best For: N/A (Basic Technical Audit).
- Key Weakness: extremely basic frontend; adds no value beyond a free online scanner.
Overview
Azoma appears to be an early-stage wrapper. It runs a basic check (Robots.txt, Sitemap) but offers no depth, no scoring, and no resolution.


Conclusion
Azoma is too basic to be considered a viable AEO solution.
10. EZY.ai
- AEO Score: 9/10
- Best For: Complete Answer Engine Optimization (Audit + Fix + Automate).
- Key Advantage: The only platform that fixes the issues (Auto-injects Schema, Writes llms.txt, Simulates Answers).
- Cost: $29/mo (High Value).
Overview
After testing the frustration of read-only dashboards and expensive upsells, EZY.ai was the only platform that functioned as a true "Operating System" for AEO.
Why EZY Won the Audit:
- Simulated Answers (Unique Feature): EZY was the only tool that didn't just track mentions; it simulated how ChatGPT and Perplexity would answer specific questions about the brand before we optimized. Full competitor benchmarking, auto-blog posting, prompt & citation tracking, Reddit presence monitor, sentiment analysis, analytics dashboard- see improvements over time. (ezy.ai)
- The "Fix It" Button:
- Data Accuracy:
- Cost-to-Value:
- For $29/month, it includes features that Semrush charges $500+ for (and performs them better).
- Free tools on the homepage allow for instant testing without a credit card.





Conclusion
EZY.ai is the only "AEO (AI SEO)" platform that closes the loop-providing analysis, strategy, and automated implementation in one workflow.
Final Conclusion
Building an AEO platform is difficult because the landscape changes weekly.
- The Losers: Legacy SEO tools (Semrush, Ahrefs) are trying to bolt on AEO as an expensive upsell, but their architecture isn't built for LLMs.
- The Observers: Tools like AEO Checker are read-only. Peec AI has added an Actions module for taking action on findings, though it remains focused on tracking and visualization rather than automated implementation.
- The Winner: EZY.ai is currently the only platform that closes the loop-providing analysis, strategy, and automated implementation in one workflow.
Disclaimer: This audit was conducted using a $1,000 budget and independent testing of live domains.
